Zimbra - Einrichten eines WebDAV-Ordners auf Ihrem Computer
Ziel
Zimbra Pro E-Mail-Konten verfügen über einen Speicherbereich, der Briefcase genannt wird und über die WebDAV-Funktion verwendet werden kann, um Dateien auszutauschen. Diese Funktion ist über den Zimbra Webmail-Client verfügbar und kann auch auf Ihrem Computer eingerichtet werden, um den Briefcase als Speicherlaufwerk anzuzeigen.
Erfahren Sie, wie Sie einen Zimbra WebDAV-Ordner auf Ihrem Computer einrichten.
Voraussetzungen
- Eine OVHcloud Zimbra Pro E-Mail-Adresse.
- Ein Windows- oder macOS-Computer.
- Die Zugangsdaten, die mit der E-Mail-Adresse des Zimbra Pro Kontos verknüpft sind.
In der praktischen Anwendung
WebDAV (Web-based Distributed Authoring and Versioning) ist eine Erweiterung des HTTP-Protokolls, die es Ihnen ermöglicht, Dateien auf einem Server remote zu verwalten und sie so zu bearbeiten, als wären sie lokal.
Der dem Zimbra E-Mail-Konto zugewiesene Speicherbereich wird zwischen Ihren E-Mails und den Dateien im Briefcase aufgeteilt. Jede Datei, die in den Zimbra Briefcase hochgeladen wird, darf 100 MB nicht überschreiten.
In dieser Dokumentation verwenden wir die Beispiel-E-Mail-Adresse john.smith@mydomain.ovh und mounten den Ordner Briefcase, der standardmäßig vorhanden ist.
Ein Ordner von Windows mounten
Bevor Sie sich von dem Windows Explorer mit Ihrem WebDAV-Ordner verbinden können, müssen Sie den WebClient-Dienst aktivieren und konfigurieren.
1. WebClient-Dienst aktivieren
- Öffnen Sie
Diensteüber das Windows-Startmenü.

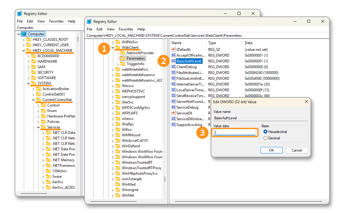
2. WebClient-Registrierungsschlüssel ändern
- Öffnen Sie den
Registrierungs-Editorüber das Windows-Startmenü.

3. SSL-Zertifikat des Zimbra-Servers importieren
Um das SSL-Zertifikat zu exportieren, haben wir den Mozilla Firefox-Browser verwendet.
- Öffnen Sie Ihren Webbrowser, laden Sie die Seite https://zimbra1.mail.ovh.net/, dann klicken Sie auf das Schlosssymbol in der Adressleiste.
- Klicken Sie auf
Verbindung ist sicher. - Klicken Sie auf
Weitere Informationen.

4. Das Laufwerk mounten
In unserem Beispiel verwenden wir die Zimbra-E-Mail-Adresse john.smith@mydomain.ovh und den Ordner Briefcase, der standardmäßig im Zimbra-Speicherbereich erstellt wird.
- Öffnen Sie den Windows-Datei-Explorer und klicken Sie auf
Dieser PC. - Klicken Sie in der oberen Leiste auf den Button
…, dann aufNetzlaufwerk zuordnen. - Geben Sie im erscheinenden Fenster den Ordnerpfad ein. Laut unserem Beispiel ist der Pfad
\\zimbra1.mail.ovh.net@SSL\dav\john.smith@mydomain.ovh\Briefcase. Klicken Sie aufFertig. - Ein Authentifizierungsfenster öffnet sich, geben Sie den
Benutzernameein, der der vollständigen E-Mail-Adresse entspricht, und das zugehörigePasswort. Klicken Sie aufOK.
Ihr Netzlaufwerk wird nun angezeigt. Sie können Ihre Dateien darin platzieren, bis zu einer Grenze von 100 MB pro Datei.
Ein Ordner von macOS mounten
Unter macOS ist es nicht notwendig, einen Dienst zu aktivieren oder das SSL-Zertifikat zu registrieren, Sie müssen lediglich das Laufwerk direkt über den Finder mounten.
- Öffnen Sie den Finder.
- Klicken Sie in der oberen Leiste auf das Menü
Gehe zu. - Klicken Sie auf
Zum Server verbinden(⌘ + K).

Sie haben nun Zugriff auf Ihren Zimbra Briefcase-Speicherbereich. Sie können darin jede Art von Datei platzieren, die nicht 100 MB überschreitet.
Weiterführende Informationen
Erste Schritte mit der Zimbra-Lösung
Richten Sie Ihre Zimbra-E-Mail-Adresse auf einem E-Mail-Client ein
Kontaktieren Sie für spezialisierte Dienstleistungen (SEO, Web-Entwicklung etc.) die OVHcloud Partner.
Wenn Sie Hilfe bei der Nutzung und Konfiguration Ihrer OVHcloud Lösungen benötigen, beachten Sie unsere Support-Angebote.
Treten Sie unserer User Community bei.






